LabVIEW视觉

 找回密码
 注册会员
查看: 670|回复: 3

[求助] 关于图像处理是内存缓慢增长问题

[复制链接]
  • TA的每日心情
    难过
    2025-11-10 14:32
  • 签到天数: 32 天

    连续签到: 1 天

    [LV.5]500FPS

     楼主| 发表于 2025-10-16 17:04:59 | 显示全部楼层 |阅读模式 来自:广东省东莞市 电信

    注册登陆后可查看附件和大图,以及购买相关内容

    您需要 登录 才可以下载或查看,没有账号?注册会员

    x
    创建一个最简单的测试VI,只包含一个循环,循环开始是调用图像,循环中只调用IMAQ Find Concentric Edge 2 VI进行图像处理,而没有任何其他代码,观察内存是否增长,结果内存还是增长的,另外CPU占用率增长,各位知道这是为什么?谢谢!
    回复

    使用道具 举报

  • TA的每日心情
    开心
    7 小时前
  • 签到天数: 3815 天

    连续签到: 8 天

    [LV.Master]2000FPS

    发表于 2025-10-17 09:23:56 | 显示全部楼层 来自:广东省东莞市 联通
    要看一下具体什么版本。VDM有些版本的函数有内存溢出的问题。如2013中的OCR就有内存溢出。
    2013版LabVIEW、视觉助手、VBAI中的OCR内存溢出
    http://visionbbs.com/thread-1992-1-1.html
    (出处: LabVIEW视觉)

    查看具体版本,然后查看一下NI官方相关的说明文档,看看有没有发现问题。如果有发现问题,可以通过升级版本的方式来解决。如果没有发现问题,要么是还没有人提交问题,要么本身也不存在问题。如果函数本身没有问题,那就是编写的程序问题。例如在循环中使用了Create创建图像缓存,而又没有使用Dispose释放。
    回复 支持 反对

    使用道具 举报

  • TA的每日心情
    难过
    2025-11-10 14:32
  • 签到天数: 32 天

    连续签到: 1 天

    [LV.5]500FPS

     楼主| 发表于 2025-10-21 08:32:23 | 显示全部楼层 来自:广东省东莞市 电信
    回复 支持 反对

    使用道具 举报

  • TA的每日心情
    难过
    2025-11-10 14:32
  • 签到天数: 32 天

    连续签到: 1 天

    [LV.5]500FPS

     楼主| 发表于 2025-10-21 08:35:53 | 显示全部楼层 来自:广东省东莞市 电信
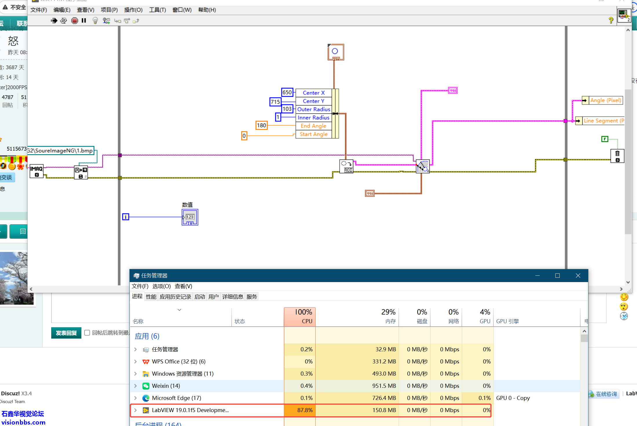
    C:\Users\sunkewu\Desktop\1.png这个是测试例程,内存增加很快
    更多图片 小图 大图
    组图打开中,请稍候......
    回复 支持 反对

    使用道具 举报

    您需要登录后才可以回帖 登录 | 注册会员

    本版积分规则

    LabVIEW HALCON图像处理入门教程(24.09)
    石鑫华机器视觉与LabVIEW Vision图像处理PDF+视频教程11种全套
    《LabVIEW Vision函数实例详解2020-2024》教程-NI Vision所有函数使用方法介绍,基于NI VISION2020,兼容VDM21/22/23/24

    QQ|LabVIEW视觉 |网站地图

    GMT+8, 2026-3-4 16:11

    Powered by Discuz! X3.4

    © 2001-2026 Discuz! Team.

    快速回复 返回顶部 返回列表